Folgende Dateien müssen gesichert werden wenn Winamp durch ein Backup oder Neuinstallation auf den alten Stand gebracht werden soll.
c:\Dokumente und Einstellungen\[USERNAME]\Anwendungsdaten\Winamp\Plugins\ml\
main.dat (Medienbibliothek)
main.idx (Medienbibliothek-Index)
recent.dat
recent.idx

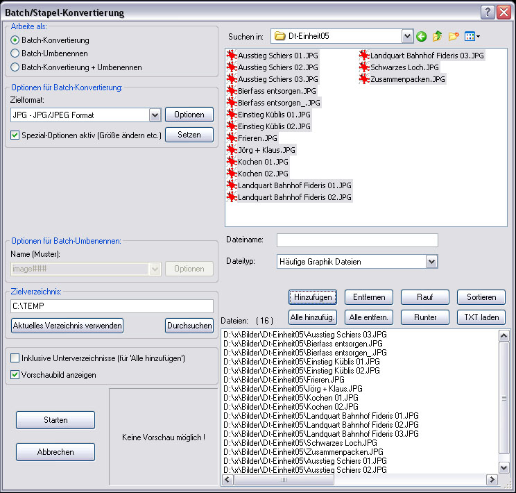
- Oben Rechts den Ordner wählen und gewünschte Bilder markieren
- in der Mitte auf Hinzufügen klicken
- soll die Einstellung später wieder verwendet werden einfach über "Einstell. speichern" eine Ini-Datei erzeugen.


- Im Menü Extras -> Web-Entwickler -> Netzwerkananlyse aufrufen
- Sie Seite nochmal laden und den Player starten.
- Nach Spalte Initiator sortieren lassen und nach media suchen ODER nach Datei sortieren lassen und nach stream suchen.
- Per Doppelklick kann der Media-Link in enem weiteren Tab gestartet weden.


Wenn das Zahlenfeld auf dem Laptop, Notebook, Mini-Notebook oder auch Netbook festgestellt ist kann dies mit der Tastenkombination Fn + F11 (Num) wieder auf die normalen Buchstaben zurückgestellt werden.
An einigen Laptops gibt es eine eigene NUM-Taste diese kann dann ebenfalls mit Fn+Num wieder umgeschaltet werden.
Eine 3. Möglichkeit wäre dann noch SHIFT+Num.